OpenText brings decades of expertise to help you unlock data, connect people and processes, and fuel AI with trust
Unify data seamlessly across your enterprise to eliminate silos, improve collaboration, and reduce risks
Get AI-ready and transform your data into structured, accessible, optimized information
Meet regulatory and compliance requirements and protect your information throughout its lifecycle
OpenText helps people manage content, automate work, use AI, and collaborate to boost productivity
See how thousands of companies around the world are succeeding with innovative solutions from OpenText
Our people are our greatest asset; they are the life of the OpenText brand and values
Learn how we aspire to advance societal goals and accelerate positive change
Find a highly skilled OpenText partner with the right solution to enable digital transformation
Explore scalable and flexible deployment options for global organizations of any size
Local control. Global scale. Trusted AI
Unlock the value of the cloud while maintaining control and compliance
Maintain full control of your data on your own infrastructure
Protect, scale, and use business information in your cloud of choice
See information in new ways
AI that understands your business, your data, and your goals
Say hello to faster decisions. Your secure personal AI assistant is ready to get to work
Gain better insights with generative AI for supply chains
Power work with AI content management and an intelligent AI content assistant
Improve your security posture with AI cybersecurity and agile threat detection
Enable faster app delivery, development, and automated software testing
Elevate customer communications and experiences for customer success
Turn every fax into instant action with AI
Empower users, service agents, and IT staff to find the answers they need
See information in new ways
AI that understands your business, your data, and your goals
Say hello to faster decisions. Your secure personal AI assistant is ready to get to work
Gain better insights with generative AI for supply chains
Power work with AI content management and an intelligent AI content assistant
Improve your security posture with AI cybersecurity and agile threat detection
Enable faster app delivery, development, and automated software testing
Elevate customer communications and experiences for customer success
Turn every fax into instant action with AI
Empower users, service agents, and IT staff to find the answers they need
Predict, act, and win with real-time analytics on a smarter data platform
Connect once, reach anything with a secure B2B integration platform
Reimagine knowledge with AI-ready content management solutions
Supercharge intelligent workspaces with AI to modernize work
Integrated cybersecurity solutions for enterprise protection
Purpose built data protection and security solutions
Reinvent threat hunting to improve security posture with the power of agile AI
Ship better software—faster—with AI-driven DevOps automation, testing, and quality
Reimagine conversations with unforgettable customer experiences
Transform customer communications with private generative AI
Turn faxes into workflow-ready data with AI
Make smarter decisions with AI-powered legal software and services
Accelerate eDiscovery with AI-driven speed and precision
Optimize strategy with early case assessment and investigation tools
Get smarter eDiscovery with advanced TAR and automated document review
Automate legal holds to eliminate risky and time-consuming processes
Unlock knowledge and legal insights across content silos
Get the clarity needed to cut the cost and complexity of IT operations
Redefine Tier 1 business support functions with self-service capabilities from private generative AI
Build custom applications using proven OpenText Information Management technology
Build it your way with OpenText Cloud APIs that create the real-time information flows that enable custom applications and workflows
Protect what matters, recover when it counts
Secure information management meets trusted AI
A unified data framework to elevate data and AI trust
A place where you can build, deploy, and iterate on agents in your data's language
A set of tools to help ingest data and automate metadata tagging to fuel AI
A suite of services and APIs that make governance proactive and persistent
Professional services experts who help you on your AI journey
Get greater visibility and sharper insights from AI-driven information management. Ready to see how?
Transform daily work with enterprise content management powered by AI
Cut the cost and complexity of IT service management, AIOps, and observability
AI-powered B2B integration for supply chain success
Drive value, growth, and loyalty with connected customer experiences
Agile development and software delivery? It only seems impossible
Cybersecurity for the Enterprise
Unlock insights with AI data analytics
See information in new ways
AI that understands your business, your data, and your goals
Say hello to faster decisions. Your secure personal AI assistant is ready to get to work
Gain better insights with generative AI for supply chains
Power work with AI content management and an intelligent AI content assistant
Improve your security posture with AI cybersecurity and agile threat detection
Enable faster app delivery, development, and automated software testing
Elevate customer communications and experiences for customer success
Turn every fax into instant action with AI
Empower users, service agents, and IT staff to find the answers they need
Improve efficiency, security, and customer satisfaction with OpenText
Transform energy and resources operations with cloud, cybersecurity, and AI
Boost customer experience, compliance, and efficiency with AI
Reimagine your mission with government-secure information management
Improve care delivery and patient engagement with AI-powered solutions
Modernize legal teams with automated, AI-powered legal tech solutions
Modernize manufacturing operations and logistics to reduce costs and ensure compliance
Enhance consumer engagement with omnichannel retail solutions and AI
Run processes faster and with less risk
Achieve digital transformation with guidance from certified experts
Modernize your information management with certified experts
Meet business goals with expert guidance, managed services, and more
Turn support into your strategic advantage
Free up your internal teams with expert IT service management
Discover training options to help users of all skill levels effectively adopt and use OpenText products
Modernize your information management with certified experts
Meet business goals with expert guidance, managed services, and more
Turn support into your strategic advantage
Free up your internal teams with expert IT service management
Discover training options to help users of all skill levels effectively adopt and use OpenText products
Find a highly skilled OpenText partner with the right solution to enable digital transformation
OpenText partners with leading cloud infrastructure providers to offer the flexibility to run OpenText solutions anywhere
OpenText partners with top enterprise app providers to unlock unstructured content for better business insights
Discover flexible and innovative offerings designed to add value to OpenText solutions
Discover the resources available to support and grow Partner capabilities
Get expert product and service support to accelerate issue resolution and keep business flows running efficiently
Explore detailed services and consulting presentations, briefs, documentation and other resources
Stop firefighting, start innovating—with proven, full-stack AIOps

OpenText accelerates in latest analyst researchGet the Forrester report
Regain control of IT operations with AI that detects issues early, reduces noise, and speeds up resolution—so your team can stay focused on innovation, not firefighting.

OpenText™ AI Operations Management (Operations Bridge) is a full-stack AIOps platform that helps IT teams unify data, automate monitoring and remediation, and reduce service disruptions. With built-in AI and GenAI, it cuts through noise to quickly pinpoint root causes—fast-tracking issue resolution and driving operational efficiency across multicloud and on-premises environments.
Drive faster, smarter IT operations with embedded intelligence, flexible deployment, and automation at scale.

The rate of converting problems into alarms through application performance products was increased by 82 percent. Compared to 2019, there was an improvement of 43 percent in event consolidation in 2020.
Read the customer story
Help ITOps, cloud architects, and DevOps teams reduce noise, resolve issues faster, and improve service health.
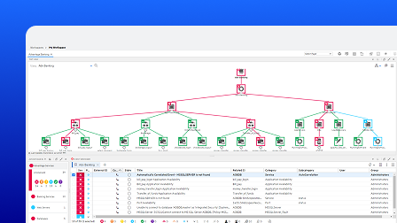
Gain complete visibility and deeper insights into events generated across OpenText and third-party tools by consolidating and normalizing them in a single data store.
Consolidate visibility across multicloud and on-premises systems with a single AIOps platform that simplifies IT operations management.
Gain insights from both on-premises and cloud monitoring, leveraging OpenTelemetry capabilities to manage applications and user journeys.
Accelerate incident response with AI-driven event correlation that cuts noise and rapidly identifies root cause across hybrid environments.
Resolve incidents faster using GenAI-generated diagnostics, insights, and post-incident reports from OpenText™ Observability Aviator.
Visualize service dependencies and performance to understand impacts, focus resources, and protect user experiences.
Empower IT operations with automation, observability, and AI intelligence.

Detects anomalies and correlate events using AI to reduce noise and identify root cause faster, so teams can resolve issues before they impact users.

Discovers and monitors infrastructure and services across hybrid cloud environments—either automatically or delivered as code with new environments or applications.

Leverages hundreds of integrations with ITSM, DevOps, and cloud tools to orchestrate workflows and unify AIOps monitoring.
Operations Cloud Marketplace
Consolidates performance data from cloud and on-premises environments into a single AIOps dashboard for complete IT visibility.

Monitors application health and business workflows to ensure SLAs are met and user experience remains seamless across services.

Generates root cause analysis, post-incident reports, and intelligent suggestions using GenAI to accelerate resolution and boost operational efficiency.
Learn more
Automatically executes 1,000s of predefined remediation tasks and delivers complete IT visibility through a single AIOps dashboard—reducing manual work and accelerating problem resolution.
Automate to drive ROI
Supports SaaS, on-premises, and hybrid models to match your infrastructure and governance needs without compromising speed or control.
Learn moreOpenText AI Operations Management
| Swipe to see more | Express Private cloud | Premium Private or Public cloud |
|---|---|---|
Tailor your OpenText AI Operations Management solution to your specific needs.
OpenText offers flexible deployment options for OpenText AI Operations Management.
OpenText on public cloud
OpenText Off Cloud Managed Services
OpenText Private Cloud
OpenText Professional Services combines end-to-end solution implementation with comprehensive technology services to help improve systems.
Your journey to success
Consulting Services
NextGen Services
Customer Success Services
OpenText helps customers find the right solution, the right support, and the right outcome.
Find a Partner
Application Marketplace
Strategic Partners
OpenText Learning Services offers comprehensive enablement and learning programs to accelerate knowledge and skills.
Observability and service management education
Explore our OpenText communities. Connect with individuals and companies to get insight and support. Get involved in the discussion.
Observability and service management community
Optimize the value of your OpenText solution with dedicated experts who provide mission-critical support for your complex IT environment.
AIOps—short for artificial intelligence for IT operations—is the multilayered use of AI, big data analytics, and machine learning to analyze IT operations data. It helps to intelligently identify patterns, augment routine tasks and processes, and resolve IT issues efficiently.
AIOPs is essential because no human can keep up with the explosion of IT operations data. Teams struggle to prioritize issues quickly and are overwhelmed by a flood of alerts—many of which are redundant. The overload can lead to alert fatigue, causing critical issues to be ignored.
AIOps improves IT service quality by optimizing networks and modernizing both IT operations and the teams that manage them. Beyond simply solving problems, AIOps drives continuous improvements to IT systems and operations.
An AIOps platform combines the disparate events and metrics generated by monitoring tools into a centralized data store, delivering deep insight into infrastructure and application performance across the entire IT estate.
An out-of-the-box AIOps platform leverages vendor expertise to ramp up your team while ensuring they have ongoing software support.
Forrester, a leading analyst firm, recently published this in-depth study.

Get all the info on the 25.2 release of OpenText AI Operations Management.
Read the blog
How is monitoring different from observability? Let’s set the record straight.
Read the blog
Learn about our new cloud offering and service level management capability.
Read the blog